Pressure Control Valves
PBETR PROPORTIONAL PRESSURE RELIEF VALES,WITH ELECTRICAL FEEDBACK

PBETR series, controlled by proportional electromagnet, are direct operated and poppet type proportional pressure relief valves with electrical feedback. It is used to control the hydraulic system's pressure.

Technical data:
PBETR Installation Dimensions:
PBD DIRECT OPERATED PRESSURE RELIEF VALVES

PBD series relief valves are direct operated poppet type used to limit pressure in a hydraulic system. The design can be divided into pop- pet (Max.400bar)and ball(Max.630bar)type.There are 7 pressure adjustment ranges available 25; 50; 100; 200; 315; 400;630bar. I t ha s characteristic s o f compac t structure , hig h performance , reliabl e work, low noise and long service life. These series are widely applied to many lower flow systems, can be also used as relief valve and remote control valve, etc.


Technical data:
PBD*K Dimensions for cartridge:
Installation dimensions:
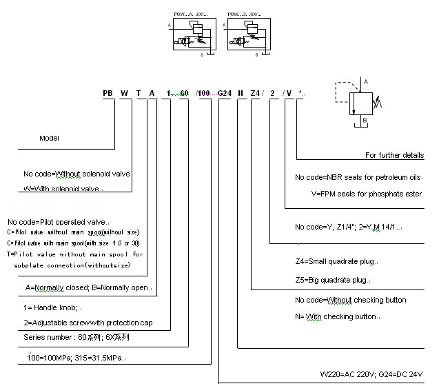
PB/PBW 60/6X PILOT OPERATED PRESSURE RELIEF VALVES

PB is pilot operated pressure relief valve, PBW is a pilot operated solenoid relief valve available to unload system pressure. The performance of 6X series is superior than 60 series, the 6X series can be used to control the pressure of hydraulic systems smoothly in a wide range. This type is suitable for a hydraulic system which demands high flow rate.


Technical data:
Subplate mounting:
Threaded Connections:
PBT/PBWT SERIES REMOTE CONTROL RELIEF VALVES

PBT/PBWT series remote control relief valves are direct relief valves.DBT series relief valve can be sued to r emote control pressure in hydraulic systems.DBWT series are used to remote control pressure in a system and unload pressure with a solenoid valve.

Technical data:
Installation dimensions:
PB...K SERIES PLUG-IN PRESSURE RELIEF VALVES

PB...K series are pilot operated relief valves used to limit pressure in a hydraulic system.


Technical data:
Installation dimensions:

PA/PAW SERIES PILOT OPERATED UNLOADING VALVES

PA/PAW series are pilot operated pressure unloading valves. This series are used to unload the oil pumps' pressure in a hydraulic system with accumulator. The valve allows high-pressure pump to operate and low-pressure pump to unload pressure.


Technical data:
Installation dimensions:
PR TYPE 60/6X PILOT PRESSURE REDUCING VALVES

PR are pilot operated pressure reducing valves , which can be used to reduce and maintain pressure in a certain circuit . Although , 6X series and 60 series with same connection and pressure control , the capability of 6X serie s is better than 60 series. The 6X have more smoothy adjustable performance , it not only reaches the output pressure at low level under high flow rate , but also with the characteristics of high flow and widely pressure adjustable ranges.


Technical data:
Subplate mounted dimensions:
PZ60/6X PILOT-OPERATED SEQUENCE VALVES

PZ type pilot-operated sequence valve is used to control the sequencing, braking, unloading or other functions. The valve has two connection types and four kinds of control methods of pilot oil, therefore, it has different functions by changing the control method of pilot oil. The 6X series PZ type valve has higher performance than 60 series, with smoothly adjustable performance, widely adjustable range, high flow rate.


Technical data:
Installation dimensions:
CEY-2PLUG-IN DIRCET RELIEF VALVES

CEY-2 relief cartridge valves are used to limit pressure in hydraulic system , with compact structure, excellert performance, which are widly used in power units with small flow.

Technical data:
Installation dimensions:
PBE/PBEK TYPE PROPORTIONAL PRESSURE RELIEF VALVES

PBE type valve is a pilot operated pressure relief valve with poppet structure, which can change the system pressure continuously by electrical input signal, the pressure limit can be preset by proportional solenoid and may be relative with current. PBEK relief valve in the PBE-based, install a spring loaded pressure relief valve to provide maximum pressure protection.


